isladogs
Access MVP / VIP
- Local time
- Today, 11:29
- Joined
- Jan 14, 2017
- Messages
- 19,562
This example application was developed in response to various forum questions including:
http://www.accessforums.net/showthread.php?t=75572
https://www.access-programmers.co.uk/forums/showthread.php?t=302641
Moving (and resizing) objects to precise locations on the screen is very easy using the Move method: expression.Move(Left, Top, Width, Height). For example,
This moves the top left of Form1 to x-y co-ordinates 100,200 and changes the width and height to 500 & 350 (where all values are in twips – see later)
Similarly, controls can easily be moved on a form.
For example, this code moves Box9 so it is located immediately below textbox Text2:
The example application does both of the above but also demonstrates some much more complex processes.
For example, it shows how:
• A popup form such as a customised zoom box can be moved to a precise position over another form irrespective of form settings
• A listbox record can be highlighted & ‘selected’ using a mouse move event without clicking on the listbox. This is done by accurately detecting the record underneath the mouse cursor based on the height of each row in the listbox.
This means the record can be used e.g. to open a filtered form / view an image without actually selecting the listbox record!
• The x-y coordinates of an object on a form can be determined and the object nudged by a specified amount in any direction
Each of these has been successfully tested using a variety of situations:
• Navigation bar - maximised/minimised/removed
• Ribbon - maximised/minimised/removed
• Application window – maximised / restored
• Different screen sizes and resolution
• Enlarging the screen display setting from the default 100% to 125%
Different form conditions have been tested including:
• Border style – none / thin / sizable / dialog
• Scrollbars – none / horizontal only / vertical only / both
• Navigation button bar – visible / hidden
• Record selectors – visible / hidden
• Different fonts – font name / point size & style (bold / italic / underline)
There are many complications that need to be managed for this to work well:
1. Units of measurement – twips, pixels and points
The position of objects in the Access window is determined in twips (one twentieth of imperial point size) where 1440 twips = 1 inch or 567 twips = 1 cm
The x-y coordinates of the top left of the application window are 0, 0
However, the position of the mouse cursor is measured in pixels with reference to the overall screen:
• 1 pixel (px) = 15 twips so 96px = 1440 twips = 1 inch
Font size is measured in points (pt) where 1 point = 20 twips
A 72 point font = 1 inch = 1440 twips = 96px ;
12pt = 16px = 240 twips = 1/6 inch, 3 points = 60 twips = 4 px etc
Complications arise with font sizes that are not factors of 72. For example:
• 11 pt font =220 twips = 14.667 px but as you cannot have a part pixel that actually requires 15 px
• 10 pt font =200 twips = 13.33px so this takes up 14px which is a significant difference
For further info, see [url]https://websemantics.uk/tools/convert-pixel-point-em-rem-percent/
[/URL]
This makes pt => px conversions difficult to do precisely and can lead to placement errors on the screen
There are three main ways of doing this conversion:
• Use conversion values as above with arbitrary corrections to align objects as well as possible
This may be adequate for a selected font name & size but is very likely to be inaccurate if either / both of these are altered.
• Use values calculated by a direct points/pixels to twips conversion based on code such as the ConvertToTwipsYFromPoint function based on the widely used GetSystemMetrics API.
This manages the inexact conversion between 72 points and 96 pixels per inch by building in a 'jump' every 3 points
This approach can work reasonably well for some standard fonts between about 10pt & 14pt. However, it gets increasingly inaccurate for much larger/smaller fonts. It also makes no allowance for certain fonts such as Comic Sans being taller than the normal value for that point size.
The image below shows a capital A in 13 different standard Windows fonts - all are 72 points
Stephen Lebans uses an enhanced version of this code in several example applications such as
http://www.lebans.com/SelectRow.htm
http://www.lebans.com/textwidth-height.htm
The code I originally developed was partly based on the second example above. I am always amazed by Stephen's ability to do things that us mere mortals would never achieve alone. Even so, the results using his code are not perfect for all situations
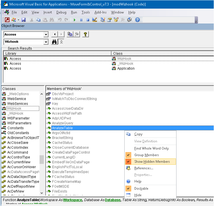
• A MUCH better method makes use of the little known VBA WizHook function. This actually measures the height and width of a character string based on the font name, font style normal, italic etc.
This approach should ALWAYS work no matter what the situation.
My tests confirmed that to be so.
The issue with WizHook is that it is a hidden function which has been available for over 20 years but is not documented by Microsoft. In theory it could be removed in a future release, but as it is used in some built-in wizards, I believe that to be highly unlikely
However, there is very little information about this function online apart from:
http://www.mvp-access.es/juanmafan/wizhook/wizhook.htm (in Spanish)
ftp://developpez.com/cafeine/access/access_wizhook.pdf
2. Form components
In order to locate an object precisely on / over a specific control on a different form, we need to know the size and position of each component of a form – not all items will be present depending on form settings.
The application calculates ALL of these items for use as required
3. Using the example application
The example application includes an Images folder
For the purposes of this example, this needs to be a subfolder of the example app
The size of the navigation pane, ribbon and application window can all be controlled from the startup form.
There are 6 test forms available:
a) Forms 1 - 3 (Single / Continuous / Continuous Subform)
Each of these is designed show how a zoom box can be used to view the entire contents of a standard textbox when it is too large to fit in the available space.
The zoom box should align closely whether or not record selectors / navigation buttons / scrollbars are used.
Similarly, the border style should have no effect on the alignment.
b) Forms 4 & 5 - Listboxes
The listbox selection opens / moves another popup form or displays an image for the selected/highlighted record. The actions can be controlled using mouse move or a mouse click
As stated earlier in this article, records are NOT selected when moving the mouse over the listbox
Instead, code using the WizHook function is used to determine the listbox position based on the calculated height of each listbox row and the mouse cursor position. The listbox row height depends on several things including font name, point size and the 1 pixel (15 twips) space left between each row for legibility.
To complicate matters, the first row is 45 twips (3 pixels) taller than all following rows.
That happens whether or not column headers are displayed!
That information is used to highlight the record under the cursor so the data in the listbox record can be ‘read’ just as if it had been selected by clicking
Options – mouse move code can be enabled / disabled
Listbox options – column headers on/off ; change font name and font size, normal or italic style
c) Form 6 - coordinate display
This shows how coordinates can be updated as a control is moved on a form (using ‘nudge’ buttons) or as the form is moved around the screen
Each ‘nudge’ moves both textbox and label by 10 twips in the direction of the arrow.
The ‘home’ button restores the original position
4. Current and future developments
I hope this example application will prove useful to others
I have been successfully using the movable zoom box form for a long time with several of my applications
I also have a few ideas for deploying the listbox mouse move highlight & 'select' code in real world applications of my own.
I would be very interested in user feedback about how this code can be applied in other Access applications
5. Acknowledgements:
I am extremely grateful for the valuable assistance provided by the following:
• Stephens Lebans – various conversion functions partly based on the GetSystemMetrics API
• One of our esteemed AWF members who goes by the user name Ajax at AccessForums.net. He suggested various improvements to prevent screen flicker with the mouse move code used in the listbox example forms 4 & 5.
• A new AccessForums.net member daolix for alerting me to the use of the undocumented/hidden WizHook function for this example
NOTE: As there is a maximum of 5 attachments per post, I will add more items to a follow up post
http://www.accessforums.net/showthread.php?t=75572
https://www.access-programmers.co.uk/forums/showthread.php?t=302641
Moving (and resizing) objects to precise locations on the screen is very easy using the Move method: expression.Move(Left, Top, Width, Height). For example,
Code:
Forms!Form1.Move 100,200,500,350
Similarly, controls can easily be moved on a form.
For example, this code moves Box9 so it is located immediately below textbox Text2:
Code:
Me.Box9.Left = Me.Text2.Left
Me.Box9.Top = Me.Text2.Top + Me.Text2.Height
The example application does both of the above but also demonstrates some much more complex processes.
For example, it shows how:
• A popup form such as a customised zoom box can be moved to a precise position over another form irrespective of form settings
• A listbox record can be highlighted & ‘selected’ using a mouse move event without clicking on the listbox. This is done by accurately detecting the record underneath the mouse cursor based on the height of each row in the listbox.
This means the record can be used e.g. to open a filtered form / view an image without actually selecting the listbox record!
• The x-y coordinates of an object on a form can be determined and the object nudged by a specified amount in any direction
Each of these has been successfully tested using a variety of situations:
• Navigation bar - maximised/minimised/removed
• Ribbon - maximised/minimised/removed
• Application window – maximised / restored
• Different screen sizes and resolution
• Enlarging the screen display setting from the default 100% to 125%
Different form conditions have been tested including:
• Border style – none / thin / sizable / dialog
• Scrollbars – none / horizontal only / vertical only / both
• Navigation button bar – visible / hidden
• Record selectors – visible / hidden
• Different fonts – font name / point size & style (bold / italic / underline)
There are many complications that need to be managed for this to work well:
1. Units of measurement – twips, pixels and points
The position of objects in the Access window is determined in twips (one twentieth of imperial point size) where 1440 twips = 1 inch or 567 twips = 1 cm
The x-y coordinates of the top left of the application window are 0, 0
However, the position of the mouse cursor is measured in pixels with reference to the overall screen:
• 1 pixel (px) = 15 twips so 96px = 1440 twips = 1 inch
Font size is measured in points (pt) where 1 point = 20 twips
A 72 point font = 1 inch = 1440 twips = 96px ;
12pt = 16px = 240 twips = 1/6 inch, 3 points = 60 twips = 4 px etc
Complications arise with font sizes that are not factors of 72. For example:
• 11 pt font =220 twips = 14.667 px but as you cannot have a part pixel that actually requires 15 px
• 10 pt font =200 twips = 13.33px so this takes up 14px which is a significant difference
For further info, see [url]https://websemantics.uk/tools/convert-pixel-point-em-rem-percent/
[/URL]
This makes pt => px conversions difficult to do precisely and can lead to placement errors on the screen
There are three main ways of doing this conversion:
• Use conversion values as above with arbitrary corrections to align objects as well as possible
This may be adequate for a selected font name & size but is very likely to be inaccurate if either / both of these are altered.
• Use values calculated by a direct points/pixels to twips conversion based on code such as the ConvertToTwipsYFromPoint function based on the widely used GetSystemMetrics API.
This manages the inexact conversion between 72 points and 96 pixels per inch by building in a 'jump' every 3 points
This approach can work reasonably well for some standard fonts between about 10pt & 14pt. However, it gets increasingly inaccurate for much larger/smaller fonts. It also makes no allowance for certain fonts such as Comic Sans being taller than the normal value for that point size.
The image below shows a capital A in 13 different standard Windows fonts - all are 72 points
Stephen Lebans uses an enhanced version of this code in several example applications such as
http://www.lebans.com/SelectRow.htm
http://www.lebans.com/textwidth-height.htm
The code I originally developed was partly based on the second example above. I am always amazed by Stephen's ability to do things that us mere mortals would never achieve alone. Even so, the results using his code are not perfect for all situations
• A MUCH better method makes use of the little known VBA WizHook function. This actually measures the height and width of a character string based on the font name, font style normal, italic etc.
This approach should ALWAYS work no matter what the situation.
My tests confirmed that to be so.
The issue with WizHook is that it is a hidden function which has been available for over 20 years but is not documented by Microsoft. In theory it could be removed in a future release, but as it is used in some built-in wizards, I believe that to be highly unlikely
However, there is very little information about this function online apart from:
http://www.mvp-access.es/juanmafan/wizhook/wizhook.htm (in Spanish)
ftp://developpez.com/cafeine/access/access_wizhook.pdf
2. Form components
In order to locate an object precisely on / over a specific control on a different form, we need to know the size and position of each component of a form – not all items will be present depending on form settings.
The application calculates ALL of these items for use as required
3. Using the example application
The example application includes an Images folder
For the purposes of this example, this needs to be a subfolder of the example app
The size of the navigation pane, ribbon and application window can all be controlled from the startup form.
There are 6 test forms available:
a) Forms 1 - 3 (Single / Continuous / Continuous Subform)
Each of these is designed show how a zoom box can be used to view the entire contents of a standard textbox when it is too large to fit in the available space.
The zoom box should align closely whether or not record selectors / navigation buttons / scrollbars are used.
Similarly, the border style should have no effect on the alignment.
b) Forms 4 & 5 - Listboxes
The listbox selection opens / moves another popup form or displays an image for the selected/highlighted record. The actions can be controlled using mouse move or a mouse click
As stated earlier in this article, records are NOT selected when moving the mouse over the listbox
Instead, code using the WizHook function is used to determine the listbox position based on the calculated height of each listbox row and the mouse cursor position. The listbox row height depends on several things including font name, point size and the 1 pixel (15 twips) space left between each row for legibility.
To complicate matters, the first row is 45 twips (3 pixels) taller than all following rows.
That happens whether or not column headers are displayed!
That information is used to highlight the record under the cursor so the data in the listbox record can be ‘read’ just as if it had been selected by clicking
Options – mouse move code can be enabled / disabled
Listbox options – column headers on/off ; change font name and font size, normal or italic style
c) Form 6 - coordinate display
This shows how coordinates can be updated as a control is moved on a form (using ‘nudge’ buttons) or as the form is moved around the screen
Each ‘nudge’ moves both textbox and label by 10 twips in the direction of the arrow.
The ‘home’ button restores the original position
4. Current and future developments
I hope this example application will prove useful to others
I have been successfully using the movable zoom box form for a long time with several of my applications
I also have a few ideas for deploying the listbox mouse move highlight & 'select' code in real world applications of my own.
I would be very interested in user feedback about how this code can be applied in other Access applications
5. Acknowledgements:
I am extremely grateful for the valuable assistance provided by the following:
• Stephens Lebans – various conversion functions partly based on the GetSystemMetrics API
• One of our esteemed AWF members who goes by the user name Ajax at AccessForums.net. He suggested various improvements to prevent screen flicker with the mouse move code used in the listbox example forms 4 & 5.
• A new AccessForums.net member daolix for alerting me to the use of the undocumented/hidden WizHook function for this example
NOTE: As there is a maximum of 5 attachments per post, I will add more items to a follow up post