DBeaver — A better, free cross-platform database tool, with Kevin Bell (1 Viewer)

GPGeorge

George Hepworth
Local time
Today, 09:23
Joined
Nov 25, 2004
Messages
3,390
Please join us for our Monthly Chapter Presentation August 1, 2024 , at 6:30PM Pacific (UTC -7)

Building Dynamic Entity Relationship Diagram with DBeaver

The adage “a picture is worth a thousand words” aptly captures the essence of an Entity-Relationship Diagram (ERD). Similar to this metaphor, an ERD provides a visual depiction of the intricate relationships among entities within a database. If you’ve ever crafted an ERD in Access or SQL Server, you might agree that a significant portion of those “thousand words” might lean towards the concise, four-letter variety. In this session, we’ll delve into DBeaver, a free database management tool that empowers you to effortlessly generate ERDs as well as scripts to edit objects and data for a variety of databases.


DBeaver Community is a free cross-platform database tool for developers, database administrators, analysts, and everyone working with data. It supports all popular SQL databases like MySQL, MariaDB, PostgreSQL, SQLite, Apache Family, and more.

Kevin Bell will guide us through how he uses the DBeaver tool in his development work, demonstrating its advantages and features.
1722345452449.png
 
Just watching the demo.
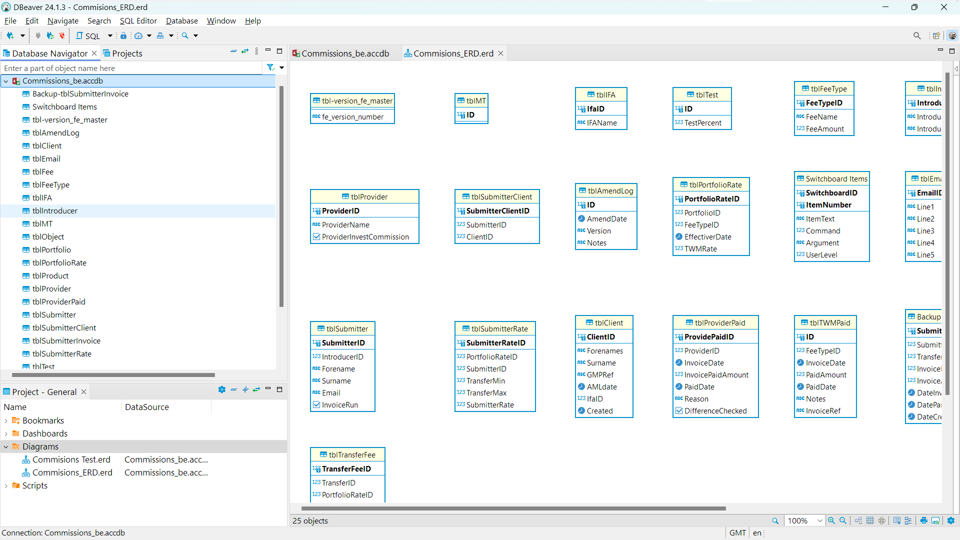
First thing I notice, is that it does not show the linked fields until you get them green?
Unlike Access where you can see field to field at once? In fact when you are used to that way, it obscures the real relationships.

I tried it on a DB of mine which had a good few relationships and all I got was the tables,not relationships?
1722784716606.png


I initially connected to the BE, then the FE, but result is the same.
1722784954849.png


So no idea what I am doing wrong. :(
Fortunately I do not need to use it in real life, but was just curious. :)

Edit: The relationships appear for the sample SQL DB.
 
Last edited:
Your Access Relationship designer does not show relationships. It shows what amounts to "join lines", the same thing you can do in the Query Designer by drawing lines between two fields to indicate a join. Relationships are more than that.

If you enforce Referential Integrity on the relationships, Access has to create the underlying constraint for that purpose, and then you'll see them.

Compare your diagram to this one. The relationships are identified by the 1 and the
1722786320991.png


1722786275564.png
 
Your Access Relationship designer does not show relationships. It shows what amounts to "join lines", the same thing you can do in the Query Designer by drawing lines between two fields to indicate a join. Relationships are more than that.

If you enforce Referential Integrity on the relationships, Access has to create the underlying constraint for that purpose, and then you'll see them.

Compare your diagram to this one. The relationships are identified by the 1 and the View attachment 115481

View attachment 115480
I noticed later that the screenshot you posted has linked tables. As I'm sure you know, you'd want to open the back end accdb (or SQL Server database) to see and enforce relationships.
 
Ah, I see my mistake. :(
Thank you George.
 
I think one thing should be pointed out.
At 29:32 of the video, Kevin ticks the Data Type option in Northwind's ERD configurations, then clicks Apply button and nothing happens.
He says "It seems that this option only works for sql server and has no effect on Access databases."

Some of options in that property sheet are immediate, some are not. You have to close the window (not application) and open the window again to see the effect. Showing Data type is not immediate. After ticking Data Type and applying the change, close the diagram window and open it. You'll see the data type for each field.

If you're looking for an immediate type of this option, right click any relation line, point to View Styles and then select Show Data Types.
You can do the same for other options, but they revert to their defaults, once the window close an re-opens.
 
Last edited:

Users who are viewing this thread

Back
Top Bottom