hello guys !
im stuck with another issue that i just can't solve. i've tried to google it, youtube it, AI it , but no luck for me. spent like 2 days in a row per 17 hours and 0 success.
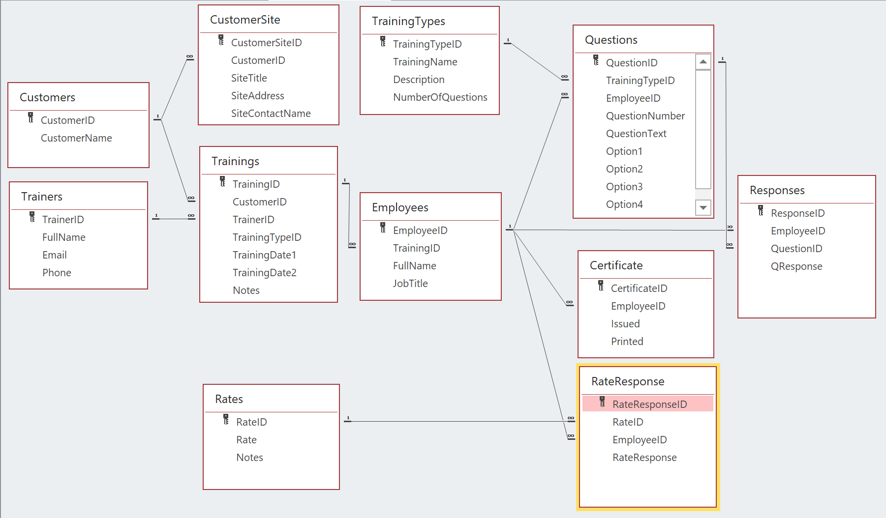
i have a simple training database where i have training, employee (attendees) trainer and some questions and answers they give as a feedback to us.
so in a entry form where control source is training i inserted an employee subform so me \ user could entry bulk of employee per 1 training so it has continuously form and also i would like to have option group so user could entry employees answer (responses), but i try everyting and it didn't work for me with new records.
the thing is .. option group works smoothly only if i input employeeID manually into Response table as well as QuestionID - option group indicates it and can even change the values , but it can't add Foreign Key IDs into Response table
i even try noob version like put all question \ responses in one table like q1, q2, q3, q4so i could get rid of questionID and even this didn't work for me
could anyone help me please ? im attaching db it self. please have a loot at Form FnewTraining and try to play with option group.
Pease help me
this is my copy past from deepseek if u need more details about how it should run.:
need to have customer table with all our customers. it should be not only names, but also location as well for example Customer1, location1-we need employee table with all people who visited training. 1 employee takes only 1 training, so consider it as one to many relationship. -need to have trainers table who facilitates training. 1 trainers can lead many trainings at every customer's locations- need to have trainings table where we need to register every trainingwe have 2 types of training for workers and engineers. we have a questionnaire after training where ppl need to give feedback like rating to this training from 1 to 5. scale and 11-13 questions that employees need to answer (11 for workers and 13 to engineers). number of questions are fixed and its very unlikely that they are gonna be changed i would like to have a form where record source is training with all employee took the training (as a subform i guess) and with all feedback and responses they gave. prob. need to compare if their response is correct. if correct , maybe indicate it as logo
and
i see it as TrainingFormTraining Info, Customer info,subformEmployeeID FullName Q1 Q2 Q3 Q4 % 1 Bob
50 2 Lily
75 3 Nick
75 4 Micky
100 also i need to have some kinda form for registering employees who participated in training as well as set their responses from those 1-13 questions where 4 options and only 1 is correct. this form should allow to add more than 1 employee, prob 5-10 or even 20 if its possible
im stuck with another issue that i just can't solve. i've tried to google it, youtube it, AI it , but no luck for me. spent like 2 days in a row per 17 hours and 0 success.
i have a simple training database where i have training, employee (attendees) trainer and some questions and answers they give as a feedback to us.
so in a entry form where control source is training i inserted an employee subform so me \ user could entry bulk of employee per 1 training so it has continuously form and also i would like to have option group so user could entry employees answer (responses), but i try everyting and it didn't work for me with new records.
the thing is .. option group works smoothly only if i input employeeID manually into Response table as well as QuestionID - option group indicates it and can even change the values , but it can't add Foreign Key IDs into Response table
i even try noob version like put all question \ responses in one table like q1, q2, q3, q4so i could get rid of questionID and even this didn't work for me
could anyone help me please ? im attaching db it self. please have a loot at Form FnewTraining and try to play with option group.
Pease help me
this is my copy past from deepseek if u need more details about how it should run.:
need to have customer table with all our customers. it should be not only names, but also location as well for example Customer1, location1-we need employee table with all people who visited training. 1 employee takes only 1 training, so consider it as one to many relationship. -need to have trainers table who facilitates training. 1 trainers can lead many trainings at every customer's locations- need to have trainings table where we need to register every trainingwe have 2 types of training for workers and engineers. we have a questionnaire after training where ppl need to give feedback like rating to this training from 1 to 5. scale and 11-13 questions that employees need to answer (11 for workers and 13 to engineers). number of questions are fixed and its very unlikely that they are gonna be changed i would like to have a form where record source is training with all employee took the training (as a subform i guess) and with all feedback and responses they gave. prob. need to compare if their response is correct. if correct , maybe indicate it as logo
Attachments
Last edited: