please help me with db, stuck with option group (1 Viewer)

Thank you VERY MUCH LarryE for your effort and time!

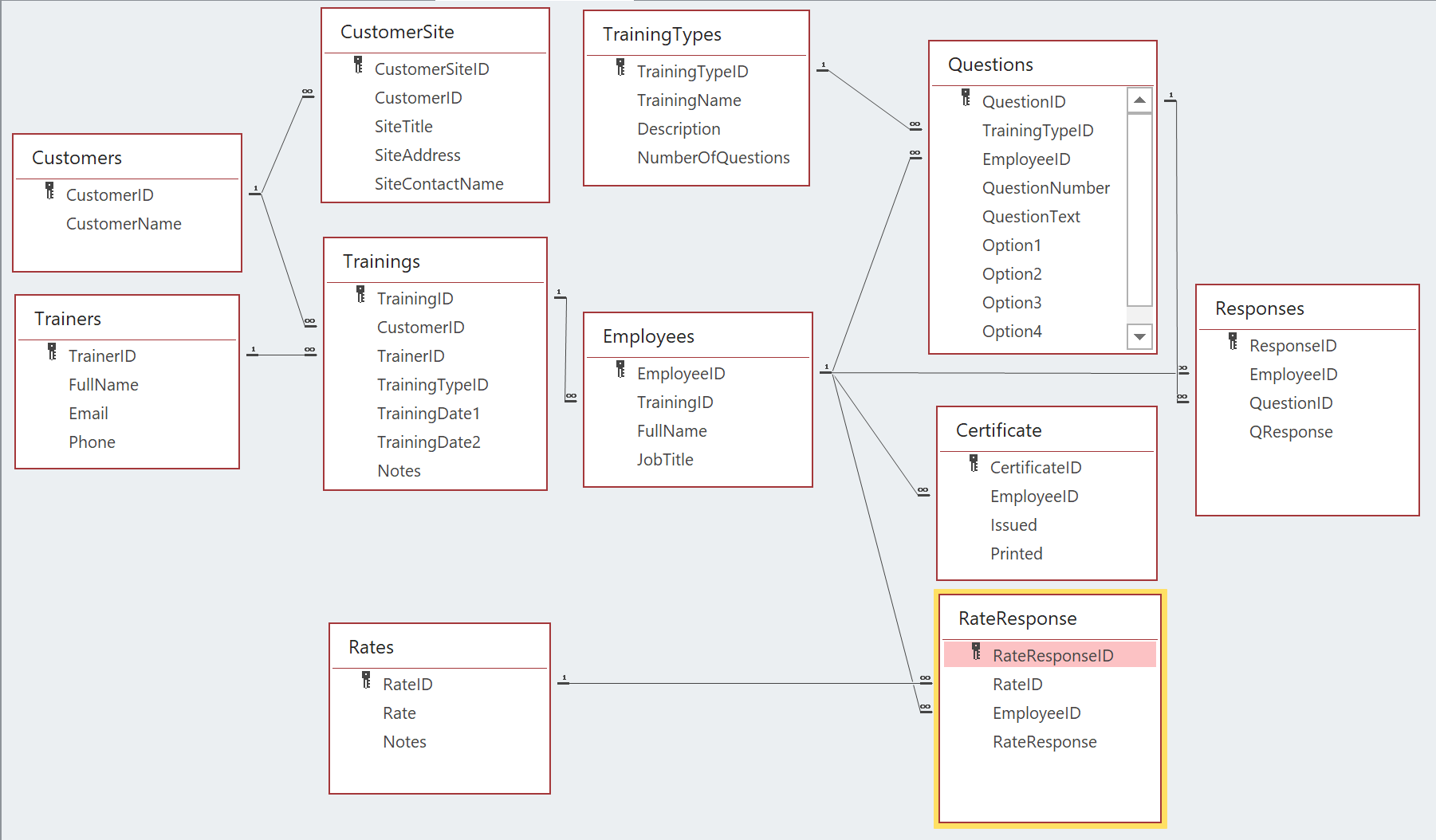
as access is interesting to me but i have like 2 out of 100 scale knowledge , i have been sitting with it 17 hours per day like almost 5-6 days now and doing it myself as well cause at least this way i can try , get an error and spend half a day to figure what the problem was. so i im not resting and i did this

View attachment 119143

this is just entry for questions and rating per 1 emp.
based on this designed

View attachment 119144

would love to see and test your design, query, stats. nice ! thank you ! )
  1. What are rates? Is this how much the company pays per employee? Who pays it and when?
  2. When are Certificates issued and to who? Each employee that participates?
  3. Are there different types of Certificates? So, each employee may be issued different ones for each training session?
 
What are rates? Is this how much the company pays per employee? Who pays it and when?
rates - its just rating from 1 to 5 for 8 feedback questions like.
rateID=1 is "overall how do u feel about it" 1 2 3 4 5
rateID=2 is "rate education materials" 1 2 3
rateID=3 is "have u learn something new today" yes or no, but i prefer keep it 0 or 1 / 1 or 2
rateID=4 is "have u *****" 1 2 3 4 5
rateID=5 is "does it *****" 1 2 3 4 5
rateID=6 is "have u *****" 1 2 3 4 5
rateID=7 is "have u *****" 1 2 3 4 5
rateID=8 is "have u *****" 1 2 3 4 5
rateID=9 is "extra comment u would like to share with us"


how i did it this way
1743260907196.png
1743261344751.png
1743261368722.png

put in Rates.Rate maximum score can get and in query
Code:
SELECT DCount("[EmployeeID]","[Employees]","[EmployeeID]<=" & e.EmployeeID) AS EmployeeNumber, e.FullName AS EmployeeName, e.JobTitle, e.TrainingID, MAX(IIf(rr.RateID=1,ROUND(rr.RateResponse/r.Rate*100,0),Null)) AS Rate1_Percentage, MAX(IIf(rr.RateID=2,ROUND(rr.RateResponse/r.Rate*100,0),Null)) AS Rate2_Percentage, MAX(IIf(rr.RateID=3,ROUND(rr.RateResponse/r.Rate*100,0),Null)) AS Rate3_Percentage, MAX(IIf(rr.RateID=4,ROUND(rr.RateResponse/r.Rate*100,0),Null)) AS Rate4_Percentage, MAX(IIf(rr.RateID=5,ROUND(rr.RateResponse/r.Rate*100,0),Null)) AS Rate5_Percentage, MAX(IIf(rr.RateID=6,ROUND(rr.RateResponse/r.Rate*100,0),Null)) AS Rate6_Percentage, MAX(IIf(rr.RateID=7,ROUND(rr.RateResponse/r.Rate*100,0),Null)) AS Rate7_Percentage, MAX(IIf(rr.RateID=8,ROUND(rr.RateResponse/r.Rate*100,0),Null)) AS Rate8_Percentage
FROM (Employees AS e INNER JOIN RateResponse AS rr ON e.EmployeeID = rr.EmployeeID) INNER JOIN Rates AS r ON rr.RateID = r.RateID
GROUP BY e.FullName, e.EmployeeID, e.JobTitle, e.TrainingID
ORDER BY DCount("[EmployeeID]","[Employees]","[EmployeeID]<=" & e.EmployeeID);

if u have a better idea - it would be lovely !

When are Certificates issued and to who? Each employee that participates?
when training is over. trainer has 1 week to enter all data to make them. after trainer enters all data, his next step is to generate certificates. yes, everyone who participated regardless of scores.
Are there different types of Certificates? So, each employee may be issued different ones for each training session?
yes, there are 2 types of cert. here we can link it to TrainingTypeID.
design of certificates are the same, but there are few changes depending on TrainingTypeID, full name, and project name which i need to include in CustomerSite (i will just add extra field for it)
 
@LarryE , Sir not sure if i already mentioned, guess i didn't, but i found an option to save \ store pdf outside of the db. so dont spend your time on it.
deepseek helped me with it. once again - thank you for your time !
 
@LarryE , Sir not sure if i already mentioned, guess i didn't, but i found an option to save \ store pdf outside of the db. so dont spend your time on it.
deepseek helped me with it. once again - thank you for your time !
Do you wish to keep track of your training fees earned?
 
Do you wish to keep track of your training fees earned?
we dont have training fees. its legal department contracts etc. we dont see it, we dont touch it. maybe later i would like to have something to calc $ per trained emp or per trainer or similar, but for now i would prefer to keep it without contracts as i dont have any info about it right now.

i would dive deeper into issuing certificates \ creating report.
- it has unique number based on customerSite \ location, TrainingType.
- this unique number should be saved into table so we can track them.
- as i get the design correctly. from TrainingAattendance form it should some button to generate it. ( i think later i will be able to change this part to maybe auto-save report to root \ certificates \
- guess it would be useful to have checkbox that shows was this cert. (employees' certificate) printed \ saved \ generated. or once it has unique number ... maybe it should be set up via query to compare employees vs certificated generated. but this part is totally blind for me as i totally dont know how i would structure it thus i have no clue how it should work.

damn, u saved me already 100 hours for my last 2 weeks. at minimum for now, and its counting
this app shows that for the last 7 days access was an active window for > 50 hours. not to include txt, chrome etc where i find solutions.
1743367735595.png

thank you once again !
 
Last edited:
we dont have training fees. its legal department contracts etc. we dont see it, we dont touch it. maybe later i would like to have something to calc $ per trained emp or per trainer or similar, but for now i would prefer to keep it without contracts as i dont have any info about it right now.

i would dive deeper into issuing certificates \ creating report.
- it has unique number based on customerSite \ location, TrainingType.
- this unique number should be saved into table so we can track them.
- as i get the design correctly. from TrainingAattendance form it should some button to generate it. ( i think later i will be able to change this part to maybe auto-save report to root \ certificates \
- guess it would be useful to have checkbox that shows was this cert. (employees' certificate) printed \ saved \ generated. or once it has unique number ... maybe it should be set up via query to compare employees vs certificated generated. but this part is totally blind for me as i totally dont know how i would structure it thus i have no clue how it should work.

damn, u saved me already 100 hours for my last 2 weeks. at minimum for now, and its counting
this app shows that for the last 7 days access was an active window for > 50 hours. not to include txt, chrome etc where i find solutions.
View attachment 119166
thank you once again !
We don't need a separate table for Certificates. I can add a Certificate Text field to the TrainingType table to describe what the certificate is for and add a Certificate Awarded checkmark in the TrainingAttendance table to indicate it was printed and awarded for each attendee.
 
Certificate Awarded checkmark
could u please add timestamp for it ? isn't too much ? another angle is simplicity though and not to brake it later. what if i click "generate certificates" twice. is it gonna re-write timestamp data ? so think timestamp isn't necessary. well, i think i could play around with it later, so leave this part to me.
 
btw, while u r helping me, im trying new designs for myself. kinda practicing and another reason is to find out .. could i build this db if not you, who grateful decided to help me out here.
1743431358439.png
i learn something new day by day. very slow, but still something.

UPD: this design is bad and wrong
 
Last edited:
could u please add timestamp for it ? isn't too much ? another angle is simplicity though and not to brake it later. what if i click "generate certificates" twice. is it gonna re-write timestamp data ? so think timestamp isn't necessary. well, i think i could play around with it later, so leave this part to me.
Yes I can add that. Taking the day off today.
 
1743442285156.png

  1. Each Customer has multiple Employees and Locations
  2. Each Location has multiple Training Sessions
  3. Each Training Session has multiple Employee attendees
  4. Each Employee attendee has multiple Questions and Responses and multiple SessionFeedback Ratings (and comments)
  5. Each TrainingType has multiple Questions
  6. Each Rating has multiple Feedback Rating Numbers
So we need to have a way to:
  1. Select which Customer Employees attend each training session (Registration)
  2. Apply each selected employee to the appropriate session
  3. Apply each Question from the appropriate Training Type to each training session employee
  4. Apply each Rating Number to each employee attendee
When I pass the test file to you in a day or so after I test it, it will show you how to do those 4 things
 
cant wait ! :)

select ? we dont have full emp list for every customer. i get attendance list just 1 day or sometimes just 1 min before training, so it would be great if i need to manually type each employee (or paste it) into form after i select cusotmer, customerSite, trainingtype, trainer, date and then i enter employee data with their question and rate responses
so we dont have full emp list of each customer. we enter those ppl who comes to our trainings. just making sure i explained it correctly since my message #1.
 
so we dont have full emp list of each customer. we enter those ppl who comes to our trainings
You don't need any full list. You will just enter the employee name under each customer that wants to attend the session. That's all. I didn't say anything about a full list of employees.
 
You don't need any full list. You will just enter the employee name under each customer that wants to attend the session. That's all. I didn't say anything about a full list of employees.
oh, okay, i was right then, just wanted to make sure. nice ! :)
 
I have been unable to work on this project for 2 days but I will begin again today. I will be working on the employee registration process.
  1. Do you ever have a situation where the employee does not complete the training session for some reason?
  2. Do you ever have a situation where the employee registers for the session but doesn't show up?
 
I have been unable to work on this project for 2 days but I will begin again today
no worries, im already thankful that u decided to help me. no time barriers
I will be working on the employee registration process
wouldn't it easier to just input FullName and JobTitle to input field ?or is it the same ... , just confused with "registration"
 
Last edited:
no worries, im already thankful that u decided to help me. no time barriers

shouldn't it easier to just input FullName and JobTitle to input field ?or is it the same ... , just confused with "registration"
FullName sounds like a normalization problem.

If by FullName, you mean there is a field containing First and Last Names of people (or even First, Middle and Last Names), then that's going to cause difficulties down the road.

In a properly normalized database, each bit of data, or piece of data, or chunk of data needs to be in a separate field. That's not a hard and fast rule in some specific circumstances, although violating it needs to be undertaken with a lot of thought. If you NEVER anticipate sorting by last name, you might consider violating the basic rule here.

So, two fields: "FirstName" and "LastName". Depending on the nature of the data being collected, you may add "MiddleName" and even "Suffix" for Jr. II, etc. In other words, from two to four fields are needed depending on your data.

JobTitle is a whole other level. In no possible scenario can I think of a reason to combine Names and JobTitles, although I'm not sure that's precisely what you meant. Just checking on this one. I hope that's not what you meant by referring to a singular, "input field".
 
no worries, im already thankful that u decided to help me. no time barriers

wouldn't it easier to just input FullName and JobTitle to input field ?or is it the same ... , just confused with "registration"
Each employee has a selection checkbox control where you will be able to select each employee that needs to be registered for each training session. The FullName and JobTitle fields are lookup fields from the employees table. Like this test example:
1743604886761.png

We will click the checkbox for each employee we want to include in the training session. We will be able to select all of them or one at a time.
Each training session will have a list.
 
Occasionally, when building a database for myself, I violate rules like this one and I am ALWAYS sorry. It is no more difficult to separate the name parts than it is to mush them together and once you mush them together, separating the components is a bitch and will always result in data anomalies so forget your Dear Mr. Jones letters or sorting by last name.
That is true. The OP had them together, but I am going to separate them into LastName and FirstName.
 

Users who are viewing this thread

Back
Top Bottom